Manuelle Lagerung
Über manuelle Lagerungen können Sie Bestandsveränderungen für das Ein-, Aus- oder Umlagern erfassen.
Abbildung 1.986: Manuelle Einlagerung
Seite Adresse
Für die Nummer steht Ihnen eine maximal 10-stellige Zeichenkette zur Verfügung.
Mit dem eingegebenen Datum werden die Lagerungen zu allen im Beleg
erfassten Positionen in den Lagerprotokolldateien gespeichert. Das Datum lässt
sich nicht mehr ändern, wenn im Beleg bereits Positionen enthalten sind.
Die
Felder Gedruckt und Status zeigen Ihnen die entsprechenden Informationen zum
Beleg. Den Status können Sie über das Funktionsmenü
[F12] zwischen Offen und Manuell erledigt ändern.
Hinweis: Über die Rechteverwaltung können Sie für die manuelle Lagerung u.a. die möglichen Lageraktionen und die Statusänderung benutzerspezifisch sperren.
Adresse
Wie in Belegen können Sie auch hier, sofern
erforderlich, auf der Seite Adresse die Kopfdaten zu Ihrer manuellen
Lagerung erfassen.
Mit dem Schalter
können Sie dabei die Adressdaten der
Interessenten, Kunden und
Lieferanten verwenden.
Optionen
Unter Optionen wählen Sie den Standort, das Lager, die / den Kostenstelle/-träger und den Mitarbeiter.
Alle weiteren Angaben werden auf mehreren Seiten erfasst, die Sie über die Baumstruktur im linken Maskenbereich erreichen.
Für zusätzliche Beschreibungen und Eingaben stehen Ihnen auf der Seite Textdas Feld Kommentar zur Erfassung von Langtexten und die Freien Felder zur Verfügung, deren Feldbezeichnung Sie über den gleichnamigen Schalter individuell vergeben können.
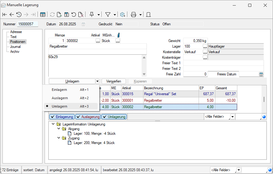
Seite Positionen
Die Positionserfassung verhält sich ähnlich wie in den Belegen. Positionen können nur erfasst werden, solange der Beleg noch den Status Offen trägt.
Abbildung 1.987: Manuelle Lagerung Positionen
Die Eingabefelder werden teils mit den Werten der Seite Adresse bzw. bei Artikelauswahl mit den Werten aus den Stammdaten vorbelegt, können aber beliebig geändert werden.
Bei Einlagerungen stehen für die Bewertung der Zugangsbuchung folgende Werte zur Auswahl:
- mittlerer Lagerwert
- Einstandspreis
- mittlerer EK
- kleinster EK
- grösster EK
- letzter EK
Über das Kontextmenü (rechte Maustaste) der Positionen kann über die Option Preis ändern der Preis nachträglich angepasst werden.
Hinweis: In den Mandanteneinstellungen können Sie festlegen, dass Sie eine Warnmeldung erhalten, wenn ein Artikel ohne Preis eingelagert wird.
Die Lageraktion für die Position wählen Sie über
das Schaltermenü
oder mit der Tastenkombination. Über die Funktion
Maske anpassen können Sie einen
Vorgabewert für die gewünschte Lageraktion festlegen. Gespeicherte Positionen werden in der Tabelle anhand ihrer Lageraktion farblich
unterschiedlich dargestellt.
Auslagern [Alt] + 2 - rote Schrift-
Einlagern [Alt] + 1 - blaue Schrift
Umlagern [Alt] + 3 - grüne Schrift
Sie speichern eine Position, indem Sie den Schalter mit der gewünschten Lageraktion betätigen. Dabei öffnet sich die Maske des Lagerdialoges, sofern dies in den Mandanteneinstellungen oder zum Artikel mit der Option Lagerdialog immer zeigen eingestellt ist.
Der Lagerdialog wird aber auch angezeigt, wenn für die Speicherung der Lagerung erforderliche Datenangaben (z.B. Lager, Serien-/Chargennummer) fehlen.
Im Statusbereich unterhalb der Positionstabelle werden Ihnen die Lagerinformationen, wie Lageraktion, Lager, Serien-/Chargennummer angezeigt.
Hinweis: Über die Rechteverwaltung können Sie für die manuelle Lagerung u.a. die möglichen Lageraktionen und die Statusänderung benutzerspezifisch sperren.
Wie in den Belegen können auch hier Extrafelder für die
Positionserfassung eingerichtet und bearbeitet werden.
Die Anzeige des Eingabebereichs können Sie über Maske anpassen einstellen oder mit der Tastenkombination [Alt] + [F10] aufrufen.
Siehe auch: Erfassung von Belegpositionen
Ausserdem ist es in der Maske Manuelle Lagerung auch möglich, Journaleinträge zu erfassen und Extrafelder einzurichten bzw. zu bearbeiten.
Seite Archiv
Details hierzu siehe Abschnitt Archiv
Weitere Funktionen über
[F12]:
Es stehen Ihnen zusätzliche Funktionen zur Verfügung:
- Einstellungen [F6]
- Masken- bzw. Toolbox- Editor
- Journal [F8]
- Anlegen/Bearbeiten von Dokumenten
- Status ändern - wechselt den Belegstatus
- Lagern mit XML- / Textdatei
- Bestände umlagern [F11]
- Mengenumrechnung [Alt] + [F9]
- Maske anpassen
- Lagerdaten korrigieren
Im Druckmenü
können Sie wählen zwischen Einzel- oder Listendruck.