E-Rechnung
Individualisierbarkeit von E-Rechnungstypen
Die im der SelectLine Auftrag implementierten E-Rechnungsformate wie z.B. XRechnung und ZUGFeRD orientieren sich an den Definitionen der jeweiligen Herausgeber. Verschiedene Unternehmen weichen von den Definitionen ab und fordern ein angepasstes Format einer E-Rechnung. Um dies mit dem SelectLine Auftrag abbilden zu können, besteht nun die Möglichkeit, ein E-Rechnungsformat von SelectLine anpassen zu lassen und als individuelles Format einem oder mehreren Kunden im Auftrag zuzuweisen. Die Individualisierung kann momentan nicht selbständig erstellt werden. Falls eine solche nötig ist, nehmen Sie mit dem Support Kontakt auf.
Hinweis: Bitte wenden Sie sich bei Bedarf an den Support.
Option
Es besteht die Möglichkeit, die -E-Rechnung als Option für SelectLine-Auftrag zu erwerben. Diese dient zur elektronischen Übermittlung von Rechnungen und Teilrechnungen. Der Hauptnutzen der E-Rechnung liegt darin, dass sowohl auf der Debitoren-, wie auch auf der Kreditorenseite eine vollautomatisierte Datenverarbeitung stattfindet. Damit eröffnen sich grosse Effizienzsteigerungen mit Kosteneinsparungen für den Rechnungssteller, wie auch für den Rechnungsempfänger.
Abbildung 15.1578: Option E-Rechnung
Abbildung 15.1579: Option E-Rechnung
Benutzerverwaltung / Rechteverwaltung ab Version 24.2
Hinweis:Ab Version 24.2 erfolgt die Rechteverwaltung, die Datensicherung, die Reorganisation unter Benutzer abmelden über die Benutzerverwaltung des SelectLine Servers.
Abbildung 15.1580: Passwörter E-Banking
Da es sich bei der E-Rechnung wie erwähnt um eine Option handelt, die nicht abhängig von der Anzahl Benutzer ist, ist der Zugriff beziehungsweise die Freischaltung nicht wie üblich über Module zu steuern. In der Rechteverwaltung Menüpunkte unter Schnittstellen können einzelne User freigeschaltet oder gesperrt werden.
Mandanteneinstellungen
Abbildung 15.1581: EZ-Verkehr E-Rechnung
Die Mandanteneinstellungen werden auf der Seite EZ-Verkehr um die Gruppe E-Rechnung ergänzt:
- Die BillerID ist die eindeutige Identifikationsnummer des Rechnungsstellers. Sie wird für die Identifikation bei der Anmeldung, sowie für die Dateinamensvergabe verwendet.
- Die eBillAccountID ist die eindeutige Identifikationsnummer eines Rechnungsempfängers. In diesem Fall handelt es sich hierbei um die eigene ID, die für den Empfang von Rechnungen genutzt wird.
Für den Versand von E-Rechnungen benötigen Sie lediglich die BillerID.
Stammdaten
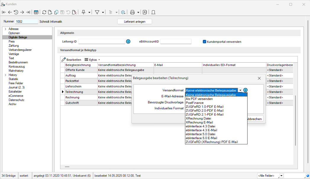
Kunden - Seite Belegausgabe
Abbildung 15.1582: Belegausgabe
Bei den Kundenstammdaten in der Seite Belegausgabe kann der Typ und die entsprechende eBillAccountID des jeweiligen Kunden hinterlegt werden.
Hinweis: Beachten Sie, dass mit der Version 16.4 als Typ lediglich „PostFinance“ oder „PDF-Email“ ausgewählt werden kann.
Die PostFinance ist Transporteur (Provider) von Rechnungsdaten, daher ist es auch möglich mit dem Typ PostFinance E-Rechnungen zu versenden oder zu verarbeiten, wenn weder der Rechnungsempfänger, noch der Rechnungssteller ein PostFinance-Konto, sondern ein Konto bei einem anderen Bankinstitut, besitzen.
PDF-E-Mail dient zum manuellen Versand einer E-Rechnung. Damit wird automatisch im Druckdialog bereits das Ausgabeziel E-Mail angewählt.
Allenfalls könnte durch Hinzunahme von Intercert, dieses Dokument zusätzlich signiert werden. Es ist jedoch ganz klar von der eigentlichen E-Rechnung über ein Portal zu unterscheiden.
Lieferanten - Seite Belegausgabe
Abbildung 15.1583: Belegausgabe
Abbildung 15.1584: Belegausgabe bearbeiten
Bei den Lieferantenstammdaten kann unter Belegausgabe der Typ und die entsprechende BillerID des jeweiligen Lieferanten hinterlegt werden. Dadurch können E-Rechnungen empfangen und verarbeitet werden.
Bankkonto mit IBAN oder QR-IID und QR-IBAN
Abbildung 15.1585: Bankbezug - Bankkonto
Im Bankbezug muss zwingend ein Bankkonto hinterlegt sein, bei welchem eine IBAN-Nummer, oder eine VESR-Nummer erfasst ist. Andernfalls kann keine E-Rechnung übermittelt werden. Prinzipiell verhält sich die E-Rechnung in dieser Systematik sowieso gleich, wie eine herkömmlich per Papier versandte.
Belegdefinition und Belege
Einfluss des Belegbearbeitungsstatus
Abbildung 15.1586: Belegdefinition Eigenschaften
Abbildung 15.1587: Belegdefinition Eigenschaften
Falls in den Belegdefinitionen der Rechnung und Teilrechnung die Checkbox Bearbeitungsstatus verwenden aktiviert ist, hat dies indirekt einen Einfluss auf den E-Rechnung-Status. Wird nämlich der Belegbearbeitungsstatus von In Bearbeitung auf Bearbeitung abgeschlossen gesetzt, so wechselt auch der E-Rechnung-Status von offen auf versandbereit. Wird der Belegbearbeitungsstatus von Bearbeitung abgeschlossen auf In Bearbeitung oder Manuell erledigt gesetzt, so wechselt der E-Rechnung-Status von versandbereit auf offen.
Neue Funktion Formular E-Rechnung
Abbildung 15.1588: E-Rechnung Druckvorlage
Ebenfalls unter der Belegdefinition kann für die Rechnung und die Teilrechnung unter dem Punkt Druckvorlage das Formular der E-Rechnung ausgewählt werden. Damit können Sie entscheiden, mit welcher Rechnungsvorlage die E-Rechnung erstellt werden soll.
Rechnung und Teilrechnung
Pflichteingabe
Abbildung 15.1589: Text Spracheingabe
Damit die E-Rechnung erfolgreich übermittelt werden kann, benötigt es zwingend die Eingabe einer Sprache unter Text. Diese wird aus den Kundenstammdaten übernommen, falls ein Eintrag vorhanden ist, andernfalls ist dieses Feld im Beleg leer und muss manuell gefüllt werden.
Aufgrund der Anforderungen des XML-Formats muss eine der folgenden Sprachen erfasst sein:
- Deutsch,
- Französisch,
- Italienisch oder
- Englisch.
Neuer Status für E-Rechnungen in Belegen
Sofern für den Belegkunden beziehungsweise den abweichenden Rechnungsempfänger in den Stammdaten unter E-Rechnung der Typ auf PostFinance gesetzt ist, wird in den Belegen Teilrechnung und Rechnung ein neuer E-Rechnung-Status angezeigt. Diese werden u. a. nach Abruf des Status im E-Rechnungsportal entsprechend geändert.
Abbildung 15.1590: Status E-Rechnungen
Für die E-Rechnung sind folgende Stati vorhanden:
- Offen
Belege mit diesem Status werden nicht im Portal E-Rechnungen berücksichtigt - Versandbereit
Dieser Status wird manuell vom Anwender über den Schalter [Einstellen] gesetzt. Dadurch wird der betroffene Beleg im Portal E-Rechnung berücksichtigt und ist für die Bearbeitung gesperrt. Rückgängig gemacht werden kann dieser Vorgang mittels dem Schalter [Entfernen]. Sollten nicht alle Angaben vollständig gemacht worden sein, erscheint beim Statuswechsel eine entsprechende Fehlermeldung. - Versendet
Dieser Status wird automatisch vom Programm gesetzt, sobald der betroffene Beleg im Portal E-Rechnung an die PostFinance übertragen wurde. Dadurch bleibt der Beleg für die Bearbeitung gesperrt und der Status kann nicht widerrufen werden. - Übertragen und gedruckt ja
Dieser Status wird automatisch vom Programm gesetzt, sobald der betroffene Beleg vom Empfänger akzeptiert wurde. Mit Änderung dieses Status ändert sich auch automatisch der gedruckt-Status von nein zu ja - Fehlerhaft
Dieser Status wird gesetzt, wenn die Rechnung aus SelectLine nicht übermittelt werden konnte - Abgelehnt
Dieser Status wird gesetzt, wenn die Rechnung vom Empfänger abgelehnt wurde
Schnittstellen
Portal E-Rechnung
Abbildung 15.1591: Portal E-Rechnung
Auf der Seite Schnittstellen ist ein Bereich für die E-Rechnung mit der Bezeichnung Portal vorhanden. Im Portal sind alle E-Rechnungen aufgeführt, die den E-Rechnung-Status versandbereit oder versendet aufweisen. Ausserdem dient es zum Empfang von Kundenregistrierungen, die sich für die Zahlung Ihrer Rechnungen per E-Rechnung angemeldet haben.
Verwaltung der Anmeldungen
Abbildung 15.1592: Portal E-Rechnung Übersicht
Unter dem Reiter Registrierungen im E-Rechnung Portal erhalten Sie eine Übersicht über alle erfolgten Kundenregistrierungen, inklusive deren Status. Ausserdem können Sie die neuen An- und Abmeldungen abrufen und die Neuanmeldungen direkt einem Kunden im Kundenstamm zuordnen.
Anmeldung bestehender Kunden
Wenn eine Neuanmeldung erfolgreich einem bestehenden Kunden im Kundenstamm zugeordnet werden kann, so wird die E-Rechnungsart automatisch PostFinance gesetzt und die eBillAccountID des Kunden in die Debitorendetails eingetragen.
Anmeldung neuer Kunden
Falls die Registrierung keinem bisherigen Kunden zugeordnet werden kann, muss ein neuer Kunde angelegt werden. Dabei werden die Anmeldedaten aus der Registrierung übernommen. Auch dieser Kunde wird automatisch mit der E-Rechnungsart PostFinance und hinterlegter eBillAccountID erzeugt.
Abmeldung
Mit Bestätigung der Abmeldung wird die E-Rechnungsart beim entsprechenden Kunden auf Keine E-Rechnung erstellen gesetzt. Die eBillAccountID bleibt jedoch in den Stammdaten des Kunden enthalten.
Mit einem Klick auf
werden alle markierten, versandbereiten Belege an die PostFinance übergeben.
Im Portal E-Rechnung sind folgende Stati möglich:
- Versandbereit
Dieser Status wird angezeigt, wenn der E-Rechnung Status im Beleg auf versandbereit gesetzt ist. Die E-Rechnung wurde in diesem Fall noch nicht übermittelt. - Versendet
Die Rechnung wurde vom SelectLine-Programm übertragen, allerdings wurde diese noch nicht an den Kunden übermittelt. - Akzeptiert
Die Rechnung wurde fehlerfrei an den Kunden übermittelt. - Fehlerhaft
Die Übermittlung der Rechnung war fehlerhaft, sie wurde nicht an den Kunden übermittelt - Abgelehnt
Der Kunde hat die Bezahlung der Rechnung abgelehnt.
Ist für einen Kunden die Ausgabe von E-Rechnungen konfiguriert, führen der Drucken-Schalter und die Tastenkombination CTRL + P im Rechnungsbeleg immer die Ausgabe im hinterlegten E-Rechnungsformat aus. Den üblichen Einzeldruck kann man in diesen Fällen über das Menü des Druckschalters erreichen.
Beim Sammeldruck werden E-Rechnungen nur im hinterlegten Format ausgegeben, wenn im Vorauswahldialog die Checkbox E-Rechnungen im Format laut Kundenstammdaten ausgeben gesetzt wird.
E-Rechnung als Datei erstellen
E-Rechnungen, die als Datei erstellt werden sollen, werden im Verzeichnis Elektronische Belege abgelegt. Das Verzeichnis ist in den Mandanteneinstellungen auf der Seite Belege festzulegen. Für jedes E-Rechnungsformat wird automatisiert ein Unterverzeichnis mit dem E-Rechnungs-Typ als Name angelegt.
Wird ein Sammeldruck von Belegen, bei denen Kunden mit aktivierter E-Rechnung hinterlegt sind, erstellt, werden alle betroffenen Belege in das E-Portal für die E-Rechnung übergeben. Der E- Rechnung-Status ist anschliessend im Beleg ausserdem auf versandbereit gesetzt.
Import von E-Rechnungen
In der Vorschauansicht beim Import von E-Rechnungen kann zwischen dem Anzeigen der Rohdaten aus der E-Rechnungsdatei und der Belegvorschau gewechselt werden.
Die Anpassung stellt sicher, dass die Rohdaten aus der XML-Datei unabhängig von Fehlern immer angezeigt werden, sodass relevante Informationen direkt in der Rohdatenvorschau ersichtlich sind.
Die Änderung vereinfacht die Lieferkantenzuordnung im Importdialog durch einen neuen Schalter und die Möglichkeit, einen Lieferanten für den aktuellen Import auszuwählen.