Toolbox Kontextmenüs
Beispiele für Kontextmenüs des Toolboxeditors.
Abbildung 1.729: Tool-Box Kontextmenü
Abbildung 1.730: Tool-Box Kontextmenü
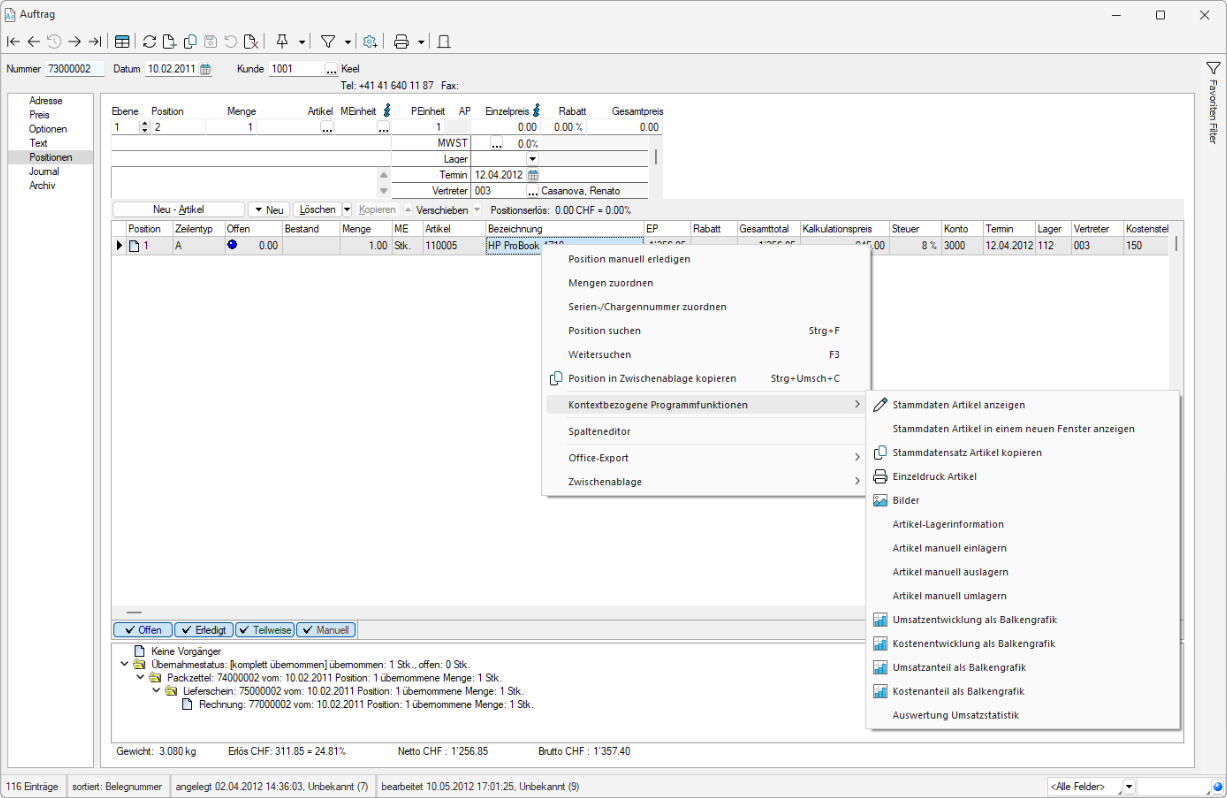
Einzeldruck als kontextbezogene Programmfunktion
Die Kontextbezogenen Programmfunktionen bieten Ihnen ab Version 22.2 auch den Einzeldruck als Funktion. Sie können über einen Klick mit der rechten Maustaste auf ein Schlüsselfeld (z. B. Artikelnummer, Kundennummer) die gewünschte kontextbezogene Programmfunktion aufrufen.
Abbildung 1.731: Kontextbezogene Programmfunktion